JURIS propose deux fonctionnalités pour améliorer la gestion de l'activité de recouvrement. La première consiste en un workflow natif, qui permet de garantir des parcours adaptés en fonction de l'activité de la banque. La seconde, quant à elle, est un module de gestion de recouvrement qui offre une personnalisation de la gestion des dossiers en fonction du type de recouvrement. Ces deux fonctionnalités permettent ainsi un suivi de bout en bout et un pilotage efficace des dossiers de recouvrement pour une gestion optimisée de l'activité.


Modele workflows
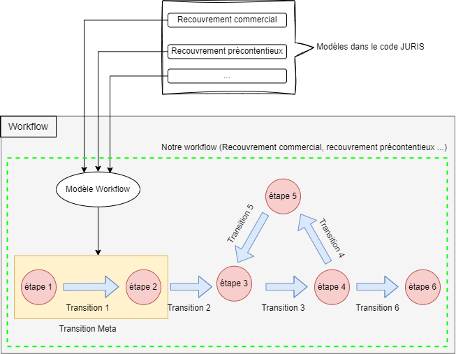
Le modèle de flux de travail présenté dans la figure ci-dessus repose sur la création d'un Workflow à partir d'un modèle comportant toutes les caractéristiques requises. Ce Workflow se compose d'une séquence d'étapes connectées par des transitions, permettant ainsi de définir des parcours de traitement de bout en bout. En utilisant ce modèle, il devient possible de concevoir des processus fluides et efficaces, adaptés aux besoins du client.

La création ou l'initialisation d'un modèle workflow est simple et rapide. Pour cela, il vous suffit de cliquer sur le bouton Ajouter workflow. Vous serez ensuite redirigé vers la page de création du modèle workflow correspondant, où vous pourrez facilement le personnaliser en fonction de vos besoins.

Si vous souhaitez créer un modèle de workflow personnalisé qui ne figure pas dans les options proposées, vous devrez disposer d'un modèle correspondant dans le code de JURIS.
Il est possible de modifier ou supprimer les workflows déjà créés en cliquant simplement sur le flux de travail correspondant. Cette action vous permettra d'accéder aux options de personnalisation et de gestion du workflow en question :

Si vous souhaitez consulter les différentes changements appliqués sur un workflow spécifique, Il faudrait cliquer sur Historique après avoir sélectionné le workflow concerné:

Il est possible d'initialiser un Workflow en utilisant les modèles prédéfinis disponibles au niveau de River. Dans ce cas, toutes les instances créées hériteront des mêmes caractéristiques et propriétés que le modèle choisi, garantissant ainsi l'uniformité du flux de travail pour toutes les instances.
Un Workflow est défini par un ensemble d'étapes et de transitions qui gèrent les autorisations liées à ces étapes. En effet, chaque étape de flux de travail peut accorder ou révoquer des autorisations à travers les Meta transitions. Ainsi, il en résulte que les objets possèdent des autorisations qui varient selon les différentes étapes du Workflow.
Les états
Les états (étapes), également appelés "States" en anglais, constituent les éléments clés dans la gestion des étapes d'un Workflow. Ils permettent de définir les transitions associées à chaque étape et de suivre l'état de chaque instance. Pour afficher la liste des états créés, il suffit d'accèder à la page d'administration et de cliquer en suite sur l'option States :

Il est possible de modifier ou supprimer les états (étapes) à tout moment sans avoir besoin d'un nouveau déploiement. Pour ce faire, il vous suffit de sélectionner l'étape à modifier ou à supprimer :

Pour modifier un état, Il suffit de cliquer sur le State correspondant et de changer soit le slug, label, ou bien la description.
Les transitions
Les transitions sont les liens qui relient les différentes étapes du Workflow. Il est important de noter qu'une transition doit avoir une seule étape initiale et une seule étape de destination. Cependant, il est tout à fait possible d'avoir plusieurs transitions avec la même étape initiale ou de destination.




Les méta-transitions décrivent les autorisations et les groupes d'utilisateurs qui seront habilités à effectuer la transition. Les détails sur les autorisations/permissions sont présentés dans le paragraphe suivant.
Autorisations
L'administrateur de l'application JURIS peut configurer les autorisations au niveau des Permissions*, des Groupe d'utilisateurs ou d'un Utilisateur spécifique [superuser]. En octroyant ces autorisations, les utilisateurs peuvent voir et approuver les approbations requises dans le workflow. Les groupes sont configurés en fonction des profils des utilisateurs participant au traitement des dossiers de recouvrement, tels que les Administrateurs de Crédit (CAD), les Chargés de Relation Clientèle, les Chargés de Relation Recouvrement, les Directeurs d'Agence, etc.

Les groupes des utilisateurs sont modifiables et paramètrables selon les besoins.
Plusieurs permissions peuvent être spécifiées sur une transition dans la page d'administration de Transition Approval Meta. Ces permissions permettent aux utilisateurs ayant les permissions nécessaires de voir et d'approuver les approbations. Les permissions aux données sont émises de manière inclusive (OU). à s'avoir qu'un utilisateur peut avoir l'une des permissions pour être autorisé.
De même, plusieurs groupes peuvent être spécifiés sur une transition dans la page d'administration. Cependant, seuls les utilisateurs qui se trouvent dans les groupes d'utilisateurs donnés seront autorisés à effectuer la transition. Comme l'autorisation basée sur les permissions, plusieurs groupes d'utilisateurs donnés sont émis de manière inclusive (OU). Ceci dit,il suffit pour un utilisateur d'être dans l'un des groupes d'utilisateurs donnés pour être autorisé.
Il est possible d'accorder des permissions personnalisées à un utilisateur, même s'il fait partie d'un groupe qui n'a pas accès à ces permissions.
Cette fonctionnalité est configurable depuis la page d'administration fournie par Django.(/admin/)
Les fonctions
Les fonctions correspondent à des descriptions Python qui sont exécutées lors de la survenue de certains événements. Vous ne les définissez qu'une seule fois, mais pouvez les utiliser avec plusieurs raccordements de traitement, paramètres et conditions
Il vous suffit de consulter /admin/river/function/ de la page d'administration et créer vos propres fonctions.

La liste des fonctions créées se trouve au niveau du fichier
utils.py
Si vous souhaitez importer une fonction à partir du CORPS JURIS, assurez-vous qu'elle est correctement codée. Dans le cas contraire, ne l'importez pas strictement, sinon vous risquez de cracher l'applications JURIS.
Voici un exemple de fonction de JURIS :
from RISK.utils import change_rpc_to_rc
def handle(context):
change_rpc_to_rc(context)
En effet, la fonction handle appelle une autre fonction "change_rpc_to_rc", qui se trouve dans le fichier "utils.py" de JURIS. Cette fonction permet de transformer un dossier précontentieux en un dossier contentieux en précisant le contexte. L'objectif est de savoir pourquoi la fonction est déclenchée ou pour quel objet, etc. Ce contexte sera différent en fonction des types d'événements.
Par example :
Nom de le fonction |
fonction exécutée |
Attribut |
Description |
|---|---|---|---|
sous 24 |
set_time_condition | context, hours |
prend en argument un contexte avec un entier décrivant la date d'expiration d'un état (sous 24 heures) |
changement vers 3eme status |
change_status | context, next_choose |
passe comme argument un contexte à coté d'un string définissant l'état suivant à choisir. |
enlever la condition temps |
set_time_condition_to_null | context |
prend en argument un contexte et rend la date d'expiration à null |
Votre fonction doit être nommé handle. Sinon, elle ne s'exécutera pas.
Les crochets
Les crochets ou hooks permettent l'exécution des fonctions et peuvent être associés aussi bien à un objet du workflow qu'à un workflow entier. Pour créer un nouveau hook pour l'ensemble du flux de travail indépendamment de l'objet, accédez à :

Pour ajouter un crochet, il suffit de choisir le modèle du crochet souhaité, et vous serez redirigés vers la page d'ajout :

Ensuite, Il faudrait choisir une fonction parmi la liste déjà existante, un workflow, type de contenu, et une méta-transition d'approbation.
Workflow de recouvrement
Ce paragraphe décrit les pages de paramétrage du Workflow JURIS :
Les conditions sur les étapes.
L’étape de choix de l’agent pour le suivi du recouvrement.
Description d’expiration.
Etc. ..

Elle vous permet de choisir les étapes conditionnels, les groupes des administrateurs, des chefs du service, et les groupes des agents commercial/précontentieux/contentieux, ainsi que de choisir les attributs à afficher pour chaque groupe :


Certains attributs sont obligatoires et ne peuvent pas être désélectionner (dossier_recouv, avancement,etc.)
Paramètres recouvrement
Cette partie est déjà mentionnée dans les paramètres fonctionnels.
Le dossier de recouvrement correspond à l'ensemble des informations nécessaires pour le suivi des créances. Chaque dossier est associé à un seul client débiteur. Il est caractérisé également par le montant total des créances à recouvrer ainsi que le type de recouvrement avec lequel vous allez amorcer la procédure du recouvrement. Dès que vous créez la dossier du recouvrement, il sera possible de créer un nouveau sous-dossier de recouvrement mais cette fois-ci en fonction du type de recouvrement souhaité.
1. Dossiers :

Grâce au sous-menu Dossiers, vous pouvez consulter la liste de tous les dossiers de recouvrement déjà créés. Il est possible également de créer, modifier ou bien supprimer, etc.
Ajouter un nouveau dossier en cliquant sur le bouton AJOUTER UN DOSSIER
Consulter les informations liées à un dossier spécifique.
Afficher les dossiers du recouvrement actifs/archivés.
Modifier les informations d'un dossier déjà créé.
Supprimer un dossier de recouvrement.
Archiver/désarchiver un dossier du recouvrement.
Afficher tout les fichiers liés à un dossier de recouvrement.
les dossiers du recouvrement affichés dans la tables sont des dossiers actifs.

Par rapport aux fichiers rattachés, il est possible de les consulter avec JURIS. il suffit de sélectionner le dossier et cliquer sur le bouton (1) Tous les fichiers, JURIS vous affichera en conséquence sous forme d'un pop up la liste des fichies rattachés à ce dossier.

Pour consulter l'événement/les événements lié(s) au dossier du recouvrement, vous pouvez cliquer sur l'icône d'affichage(2) . Un pop-up s'affichera en listant tous les événements du dossier sélectionné.

Il est possible de consulter les informations client d'un dossier de recouvrement, Il vous suffit de cliquer sur le bouton(3).
De la même façon, pour modifier un dossier déjà créé, vous pouvez utiliser le bouton (5). JURIS vous affichera un pop-up d'édition qui vous permettra de mettre à jour les données relatives au dossier du recouvrement :

Pour archiver les dossiers de recouvrement, par exemple après l'aboutissement des actions du recouvrement, vous pouvez grâce au bouton (4) archiver le dossier souhaité. Il est à noter que l'utilisateur pourrait à tout moment d'activer le dossier si besoin. Vous pouvez consulter la liste des dossiers archiver à l'aide du bouton INACTIF.

Si vous avez besoin de supprimer un dossier de recouvrement, un simple clique sur le bouton(6) vous suffira pour effectuer cette action.

**NB : La suppression d'un dossier de recouvrement déclenchera la suppression des entités y associées notamment les événements, recouvrement commercial, etc.).
Le paragphe suivant décrit le mode opératoire pour créer un dossier de recouvrement.
Pour ajouter un nouveau dossier, vous cliquer sur le bouton AJOUTER UN DOSSIER, ensuite vous renseignez les champs suivants :
Le client (ID client): vous pouvez sélectionner un client parmi la listante existant au niveau de la base de données (issue des états d'engagements) ou bien créer un nouveau client en utilisant le bouton +.
Description Dossier : Ce champ vous permet de renseigner une description de votre dossier de recouvrement. Il est conseillé d'utliser une description claire et explicite pour vous faciliter la recherche si nécessaire.
Date Déclassement : La date où le client a été déclassé en DOUTEUX
Montant Déclassé : Le montant des impayés du client.
Type de recouvrement : Ce champ vous permettra de définir le type de recouvrement avec lequel vous souhaitez amorer les actions de recouvrement (Commercial ou Amiable, Précontentieux ou Contentieux);
Avocat : Vous pouvez également désigner au moment de la création du dossier, l'avocat qui s'en chargera du dossier en question.

Comme susmentionné, Si le client n'existe pas dans la liste des clients déclassés, vous pouvez le créer simplement en cliquant sur

Dès que vous terminiez la saisies des informations ci-dessus, vous cliquerez sur Ajouter pour créer votre dossier de recouvrement.
Par ailleurs, lorsque vous souhaitez chercher un dossier de recouvrement, Il suffit de cliquer sur le bouton Rechercher . Ainsi JURIS vous affichera la page suivante :

Vous pouvez chercher aussi bien par code client ou par nom du client. Ensuite vous cliquez soit sur filtrer pour afficher les résultats ou sur générer un rapport afin de télécharger un rapport PDF des données trouvées.
Si vous cliquez sur INACTIF, une liste des dossiers du recouvrement archivés sera affichée. Pour l'activier, il faudrait d'abord le séléctionner en cochant la case à cocher à côté de l'ID CLIENT, puis cliquer sur le bouton Activer.

1- Chaque client peut avoir un seul dossier de recouvrement actif. Sinon plusieurs dossiers archivés.
2- Les boutons sont affichés en fonction des permissions de chaque utilisateur.
2. Événement :
Afin de gérer les différents événements qui pourraient survenir au cours du traitement des dossiers de recouvrement, les utilisateurs ont la possibilité de créer des événements à l'aide du sous-menu Evénement de JURIS. Il est possible d'ajouter, supprimer ou modifier un événement.

De la même façon que le dossier de recouvrement, JURIS vous permet de rattacher des documents à vos événements et qui sont accessibles à partir du champ Fichiers Attachés en faisant un simple clique sur le nom du fichier souhaité.

Pour modifier un événement, il suffit que l'utilisateur clique sur le bouton Modifier après la sélection de l'événement souhaité. Ainsi JURIS affichera un pop up pour qu'il l'utilisateur puisse renseigner les mises jour nécessaires, puis cliquer sur le bouton SOUMETTRE pour enregistrer les nouevlles données.

Pour supprimer un document rattaché à votre événement, Il faudrait cochez Effacer (1) puis cliquez sur le bouton SOUMETTRE. Sinon pour modifier ou bien rajouter un nouveau document à votre événement, il suffit de cliquer respectivement sur le bouton Choisir un fichier (2) et le bouton Select. Fichiers (3) :

A chaque action JURIS vous affichera le statut de l'opération.

Pour ajouter un nouvel événement, Il vous suffit de cliquer sur le bouton AJOUTER UN EVENEMENT.

Ainsi l'utilisateur pourrait renseigner les informations nécessaires pour créer l'événement :
Après la saisie de ces données, vous cliquez sur le bouton Ajouter.
Automatiquement JURIS, va rajouter ce nouvel élément au calendrier des événements Evénements du recouvrement .
3. Commercial :
En fonction du type de recouvrement que vous souhaitez entreprendre, JUIS vous permet de créer des sous-dossiers qui héritent du dossier parent (Dossiers). Parmi ceux-ci, on trouve le sous-dossier du recouvrement commercial ou bien Amiable. Pour accéder à cette liste, il suffit de sélectionner le sous-menu Commercial.
A l'image de ce que nous avons présenté ci-dessus, on retrouve plus au moins les mêmes actions pour mieux gérer ce type de dossiers à savoir : la création, la suppression, la modification, etc.

Par ailleurs, JURIS associe à ce type de dossier un Workflow pré-paramétré afin de suivre son état d'avancement. Chaque dossier de recouvrement commercial passe par une serie des étapes avant son expiration. Le passage d'une étape à une autre est effectué par un utilisateur en charge de l'action selon la description arrêtée lors du cadrage (voir JURIS-DSF Workflow & Dossiers de recouvrement v1.1). Pour passer un dossier d'une étape à une autre, il suffit de cliquer sur le bouton au niveau du champ ACTION du dossier souhaité. Le nom de chaque bouton décrit aussi bien l'étape du dossier en cours que la prochaine étape. Le tableau ci-dessous regroupe toutes les informations nécessaires qui décrivent l'état d'avancement de votre dossier.

Il est possible avec JURIS de retourner un dossier à une étape précedente, il sufit uniquement de changer l'action en cours dans le pop-up de modification du dossier (cliquez sur le bouton Modifier après avoir sélectionné le dossier souhaité).
Il est possible de consulter les informations que ce soit du client ou de l'avocat d'un dossier en faisant un simple clique sur les boutons Client et Avocat :


Sinon pour archiver un dossier commercial, Il suffit de cliquer sur Archiver.
Pour ajouter un nouveau dossier de type recouvrement commercial, il faudrait cliquer sur le bouton AJOUTER UN DOSSIER COMMERCIAL, ainsi JURIS vous afficherait une page afin de renseigner les champs suivants:

Le remplissage des autres champs est optionnel.
- Le dossier est archivé systématiquement dès qu'il arrive à l'étape
Clôture dossier.- Le dossier se transforme en dossier de type recouvrement précontentieux dès qu'il arrive à l'étape
Transfert du dossier au service précontentieux
4. Précontentieux :
A l'instar du dossier du recouvrement commercial, JURIS permet de gérer les dossiers qui arrivent au stade précontentieux.
En effet, après avoir transféré le dossier commercial au service précontentieux, il est possible de créer un dossier de recouvrement précontentieux pour poursuivre les actions en vigueur. Pareil, ce type de dossier est caractérisé par un Workflow qui décrit les différentes étapes par laquelles il a évolué. A l'aide du sous-menu Précontentieux , l'utilisateur pourrait accéder à la liste des dossiers déjà créés:

A l'image du mode opératoire susmentionné, les utilisateurs pourraient modifier les étapes du dossiers grâce aux boutons du champ ACTION.

Comme vous pouvez archiver ou bien activer les dossiers si besoin.
Pour créer un nouveau dossier, il faudrait cliquer sur le bouton AJOUTER UN DOSSIER PRECONTENTIEUX :

Ensuite, vous renseignez les champs suivants :
- L'archivage/l'activation d'un dossier précontentieux se fait de la même manière qu'un dossier de recouvrement précontentieux.
- Le dossier est archivé automatiquement dès qu'il arrive à l'étape
Clôture dossier.- Le dossier précontentieux se transforme en dossier de type recouvrement contentieux dès qu'il arrive à l'étape
Transfert du dossier au recouvrement contentieux
5. Contentieux
Juris permet de gérer également un nouveau type de recouvrement à savoir les dossiers contentieux. Généralement le stade contentieux vient après l'échec de toutes les actions de recouvrements aussi bien amiable que précontentieux.
Généralement, après avoir transféré le dossier précontentieux au service contentieux, il est possible de créer un dossier de recouvrement de type contentieux pour poursuivre les actions en vigueur. A l'instar des deux derniers dossiers de recouvrement, ce nouveau type est caractérisé par un Workflow qui décrit les différentes étapes par laquelles il a évolué.
L'utilisateur pourrait accéder à la liste des dossiers contentieux déjà créés à l'aide du sous-menu Contentieux.
Cet onglet vous permet de trouver, archiver, modifier et de supprimer les enregistrements des différents recouvrements contentieux faits sur les dossiers (l'affichage dépend des permissions des groupes d'utilisateurs).

Cette table affiche seulement les dossiers contentieux actifs avec possibilité de les rendre inactifs en cas de besoin[ INACTIF ].
Vous pouvez aussi afficher les informations des différentes informations des clients ainsi que des avocats d'un dossier spécifique, comme vous pouvez faire passer les contentieux d'une étape à une autre selon le workflow du recouvrement avec possibilité de modification et de remplissage des champs des données.
Dans le but d'ajouter un nouveau dossier contentieux, il vous suffit de taper sur le bouton AJOUTER UN DOSSIER CONTENTIEUX.

Sur la page d'ajout, les éléments nécessaires pour la création du dossier contentieux seront :
Le dossier du recouvrement: les dossiers qui seront filterés sont uniquement de type contentieux et vous serez menés à choisir le dossier concerné.
L'avancement: pour choisir l'état d'avancement du dossier contentieux.
L'action en cours : vous permet de choisir l'étape conditionnelle de votre dossier contentieux.
- L'archivage/l'activation d'un dossier contentieux se faisant de la même manière qu'au dossier commercial/précontentieux.
- Le dossier est archivé automatiquement s'il est arrivé à l'action
Clôture dossier.- Pour les trois types de recouvrement, vous pouvez afficher les événements liés à chaque dossier en cliquant seulement sur le nom du client dans la table.
1- Des notifications seront envoyés aux responsables/groupes des responsables à chaque fois une action faite : la création d'un dossier/événement, l'expiration d'un dossier, l'activation/l'archivage d'un dossier, etc.
2- Le roolback des actions est activé dans tout les workflows du recouvrement.